ComfyUI beginner friendly Chroma GGUF Text-to-Image Workflow by SarcasticTOFU
详情
下载文件
模型描述
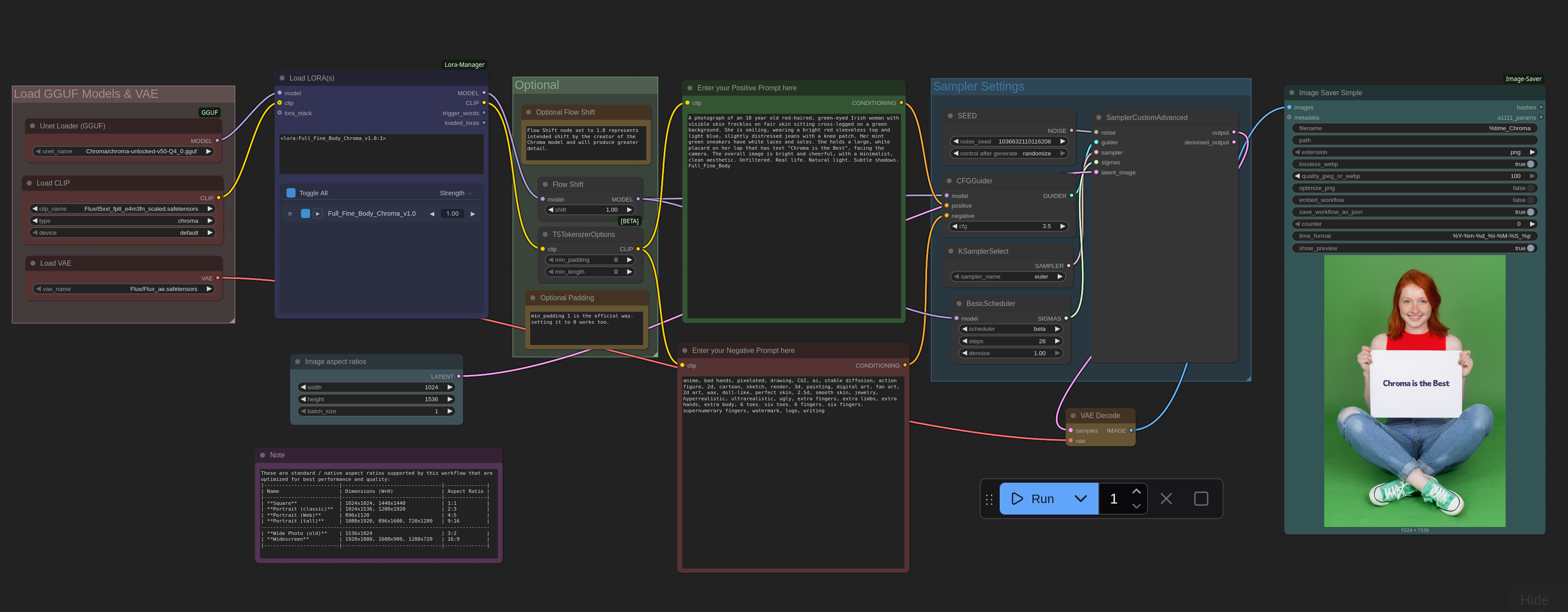
这是一个非常简单、适合初学者的 ComfyUI 文本到图像工作流,可与单个 Chroma GGUF 模型搭配多个 LORA 使用(此工作流需要 ComfyUI 的 LORA Manager 插件才能运行。建议同时安装 ComfyUI Manager 和 LORA Manager 插件,以便轻松下载和管理检查点、LORA 及其他资源。这两者不仅对本工作流有帮助,在其他任何情况下也能极大提升你的使用体验)。你需要一个 Hugging Face 账户来下载所需的 Chroma 模型文件(详情见下文)。请确保通过 ComfyUI Manager 安装 GGUF 插件,并将正确的文件放置在正确的位置。此外,也推荐查看我为 SD 1.5 + SDXL 1.0、WAN 2.1、QWEN、HiDream、KREA 和 Flux 制作的其他工作流。根据我的个人经验,我发现这个 Chroma 模型在 SDXL 1.0 模型和 Flux 模型之间取得了良好的平衡,它正是从 Flux 派生而来。它能以较少的资源生成接近 Flux 质量的图像输出(质量更接近 SDXL,但更优),并能实现不错的图像内文本渲染(如 Flux、QWEN、WAN 等),同时为提示词提供负向提示选项,以实现对输出的额外控制。该工作流使用标准的 Flux 编码器和 VAE(可直接使用你现有的 Flux 模型),有时与你现有的 Flux LORA 非常兼容(但部分 LORA 可能会出现一些问题)。这绝对值得一试!
如何使用:
#1. 首先选择你所需的 Chroma GGUF 模型并加载。
#2. 从 LORA Manager 加载一个或多个匹配的 LORA。
#3. 输入正向提示词和负向提示词。
#4. 选择你想要生成的图像数量(更改“运行”按钮旁的数字)。
#5. 设置图像输出尺寸、采样方法、CFG、步数等参数及其他可选设置。
#6. 最后点击运行按钮生成图像。完成。
*** 如果你知道如何正确禁用 LORA 节点并绕过它,此工作流同样可以运行。
祝你使用愉快!
### 要使用此工作流,你需要登录 Hugging Face 并从其下载必要文件(我还附带了一个包含工作流文件的文本文件,其中包含更多关于我其他工作流所需下载资源的链接):
## 所需模型
=========================================================================================================================
### Chroma GGUF 检查点下载链接
### Flux 编码器下载链接
https://huggingface.co/comfyanonymous/flux_text_encoders/resolve/main/t5xxl_fp8_e4m3fn.safetensors
### Flux VAE 下载链接
https://huggingface.co/black-forest-labs/FLUX.1-dev/resolve/main/ae.safetensors




















