ComfyUI beginner friendly Image-to-Video WAN 2.2 Rapid All-in-One GGUF Workflow (With LORAs) by SarcasticTOFU

詳細

ファイルをダウンロード

モデル説明

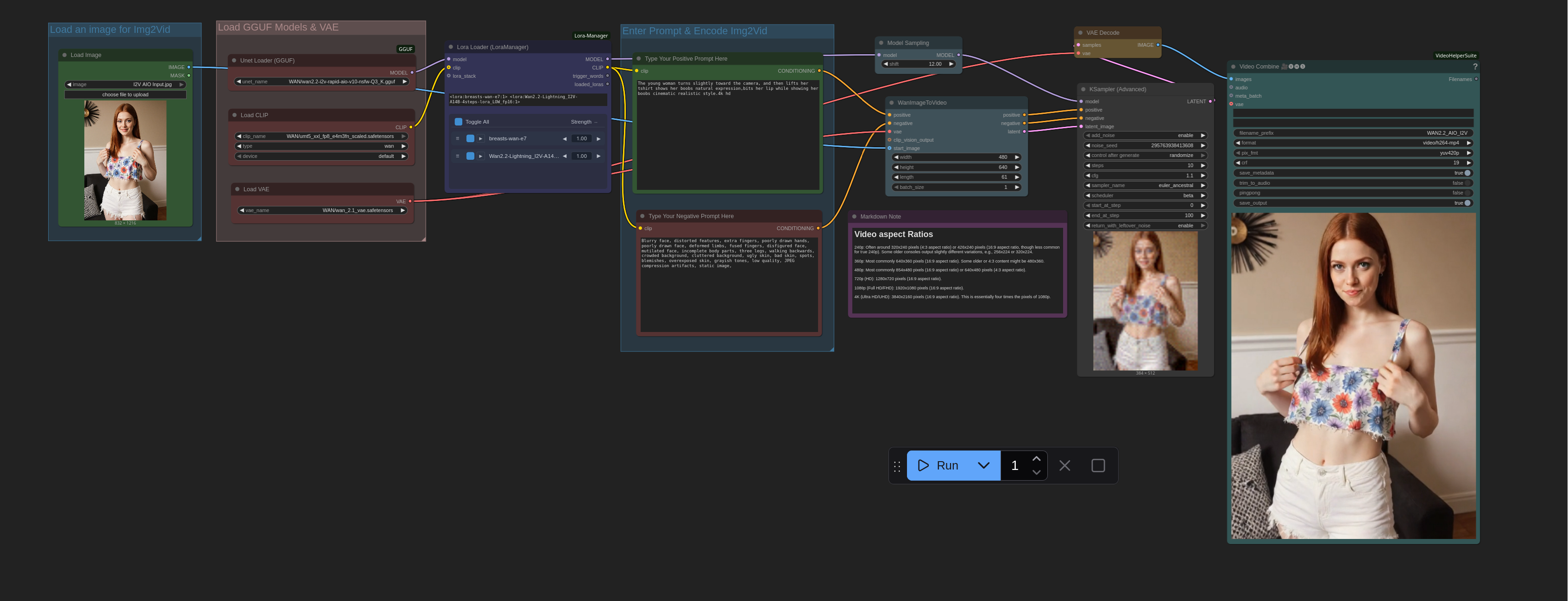
これは、単一の入力画像と単一のWAN 2.2 Rapid All-in-One GGUFモデル、複数のLoRA(このワークフローはComfyUIのLoRA Managerプラグインを必要とします)を使用する、非常にシンプルでComfyUI初心者向けの画像から動画へのワークフローです。これは、私の以前のWAN 2.1画像から動画へのワークフローの改良版です。このワークフローは、非常に最適化されたWAN 2.2 Rapid All-in-Oneモデルの量子化(GGUF)バージョンを使用して、ワークフローをシンプルかつ高速に保ち、比較的低価格なGPU(8GB/12GBのNvidiaまたはRadeon GPU、またはいくつかのより手頃なApple Silicon Mac)でも、ロウ・ノイズ処理とハイ・ノイズ処理のための2つの別々のモデルを読み込む負荷なしに、WAN 2.2を効率よく実行できるようにします。AIOモデルが両方を処理します。チェックポイント、LoRA、その他のリソースを簡単にダウンロードおよび管理するため、ComfyUIマネージャーとLoRAマネージャープラグインの両方をインストールすることをお勧めします。これら2つはこのワークフローだけでなく、他のあらゆるケースでも大いに役立ちます。必要なWAN 2.2 Rapid All-in-Oneファイルをダウンロードするには、Hugging Faceアカウントが必要です(詳細は下記に記載)。ComfyUIマネージャーを使用してComfyUIにGGUFアドオンをインストールし、正しいファイルを正しい場所に配置してください。また、SD 1.5 + SDXL 1.0、WAN 2.1、Chroma、QWEN、HiDream、Flux向けの他のワークフローもご確認ください。

使用方法:

#1. 画像から動画生成用の入力画像を選択し、

#2. まず希望するWAN 2.2 Rapid All-in-One GGUFモデルを選択してから、

#3. LoRAマネージャーから1つまたは複数の対応するLoRAを読み込みます。

#4. 次に、ポジティブプロンプトとネガティブプロンプトを入力します。

#5. 生成する動画の数を選択します(「実行」ボタンの横の数字を変更)。

#6. 動画解像度、CFG、ステップなどの設定を選択します。

#7. 最後に「実行」ボタンを押して生成します。これで完了です。

*** LoRAノードを正しく無効化してバイパスする方法を知っている場合、このワークフローも動作します。いくつかの変更を加えることで、WAN 2.2 5B GGUFモデルでも動作します。

お楽しみください!

### このワークフローを使用するには、Hugging Faceにログインして必要なファイルをダウンロードする必要があります(アーカイブ内には、このワークフローファイルを含むテキストファイルも同梱しており、そこには私が提供する他のワークフロー用のさらに多くの必須ダウンロードリンクが記載されています):

## WAN 2.2 モデル

===============================================================================================================

### WAN 2.2 チェックポイントのダウンロードリンク

https://huggingface.co/befox/WAN2.2-14B-Rapid-AllInOne-GGUF/resolve/main/v10/wan2.2-t2v-rapid-aio-v10-Q3_K.gguf

https://huggingface.co/befox/WAN2.2-14B-Rapid-AllInOne-GGUF/resolve/main/v10/wan2.2-t2v-rapid-aio-v10-nsfw-Q3_K.gguf

https://huggingface.co/befox/WAN2.2-14B-Rapid-AllInOne-GGUF/resolve/main/v10/wan2.2-i2v-rapid-aio-v10-Q3_K.gguf

https://huggingface.co/befox/WAN2.2-14B-Rapid-AllInOne-GGUF/resolve/main/v10/wan2.2-i2v-rapid-aio-v10-nsfw-Q3_K.gguf

https://huggingface.co/QuantStack/Wan2.2-TI2V-5B-GGUF/resolve/main/Wan2.2-TI2V-5B-Q3_K_M.gguf

### WAN 2.2 エンコーダーのダウンロードリンク

https://huggingface.co/Comfy-Org/Wan_2.2_ComfyUI_Repackaged/resolve/main/split_files/text_encoders/umt5_xxl_fp16.safetensors

https://huggingface.co/Comfy-Org/Wan_2.2_ComfyUI_Repackaged/blob/main/split_files/text_encoders/umt5_xxl_fp8_e4m3fn_scaled.safetensors

### WAN 2.1 VAEのダウンロードリンク(WAN 2.2 14BモデルはWAN 2.1 VAEを使用)

https://huggingface.co/Comfy-Org/Wan_2.1_ComfyUI_repackaged/resolve/main/split_files/vae/wan_2.1_vae.safetensors

### WAN 2.2 VAEのダウンロードリンク(WAN 2.2 TI2V 5Bモデル用のみ、WAN 2.2 14BモデルはWAN 2.1 VAEを使用)

https://huggingface.co/Comfy-Org/Wan_2.2_ComfyUI_Repackaged/resolve/main/split_files/vae/wan2.2_vae.safetensors

### WAN 2.2 画像から動画へのLightning LoRAのダウンロードリンク

/model/1585622?modelVersionId=2337903

このモデルで生成された画像

画像が見つかりません。