Minimalist T2I Workflow for WAN Video 2.2
詳細
ファイルをダウンロード
モデル説明
✅ this one → Minimalist T2I Workflow for WAN Video 2.2 (Hugging Face)
✅ Minimalist First-Last Frame to Video Workflow for WAN Video 2.2 (Hugging Face)
🔜 Minimalist FMLF (First-Middle-Last Frame) + Multi Frame Ref To Video Workflow for WAN Video 2.2 (Coming Soon)
🔜 Join Videos (Snippets) – Track Operations, Python Scripting: Be a Storyteller - Seamless Narrative Chain (Coming Soon)
WAN Video 2.2 用 ミニマリスト T2I ワークフロー
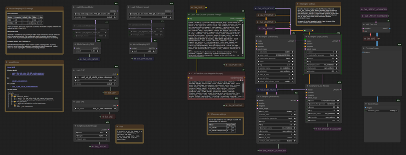
WAN Video 2.2 のハイノイズおよびローノイズモデル(14B fp8)を用いた、静止画像生成のための簡素化されたテキストから画像へのワークフローです。この設定では、追加の条件付け(LoRA および CNet)を排除し、ベースモデルの能力に焦点を当てています。
画像をクリックしてください — 固定サイズのコピーが開きます。
... 芸術的スタイル、技法、構図の表現能力を評価するために最適化されており、LoRA や CNet による追加の条件付けの複雑さを排除しています。
このワークフローでテストされたさまざまな芸術スタイルのプロンプトとサンプル
クリックしてみてください — Civitai コレクションが開きます。


