ComfyUI beginner friendly Z-Image Turbo Text-to-Image with LORAs Workflow by Sarcastic TOFU
详情
下载文件
模型描述
Z-Image Turbo 模型是由通义千问(阿里巴巴AI实验室)于2025年11月底最新发布的一款高度优化且高效的文本到图像扩散变换器(DiT)模型。它专为在消费级硬件上实现闪电般的推理速度,同时保持高照片级真实感质量而设计。我已使此工作流具备前瞻性,以便一旦发布 Z-Image Turbo LORA,即可直接使用。我正热切期待 Z-Image Edit 的推出,以便基于此创建更优的工作流。我简直震惊于它的速度!它能在 8GB 显存的 GPU 上,无需量化(不使用 Q2、Q4 等模型,它是一个非 GGUF 的 safetensor,大小与普通 SDXL 1.0 模型相近),在 30 秒内生成接近完美的 Flux.1 甚至 Flux.2 质量的图像。这是一个非常简单的、面向 ComfyUI 初学者的文本到图像工作流,可配合单个 Z-Image Turbo 模型与多个 LORA 使用(此工作流需要 ComfyUI 的 LORA Manager 插件才能运行。建议同时安装 ComfyUI Manager 和 LORA Manager 插件,以便轻松下载和管理检查点、LORA 及其他资源。这两个插件不仅对本工作流至关重要,还能在其他任何场景中为你提供极大帮助)。请确保使用 ComfyUI Manager 安装必要的插件,并将正确的文件放置在对应位置。如果你觉得这个工作流有用,也请查看我为 SD 1.5 + SDXL 1.0、WAN 2.1、WAN 2.2、QWEN、HiDream、KREA、Chroma、AuraFlow 和 Flux 设计的其他工作流。
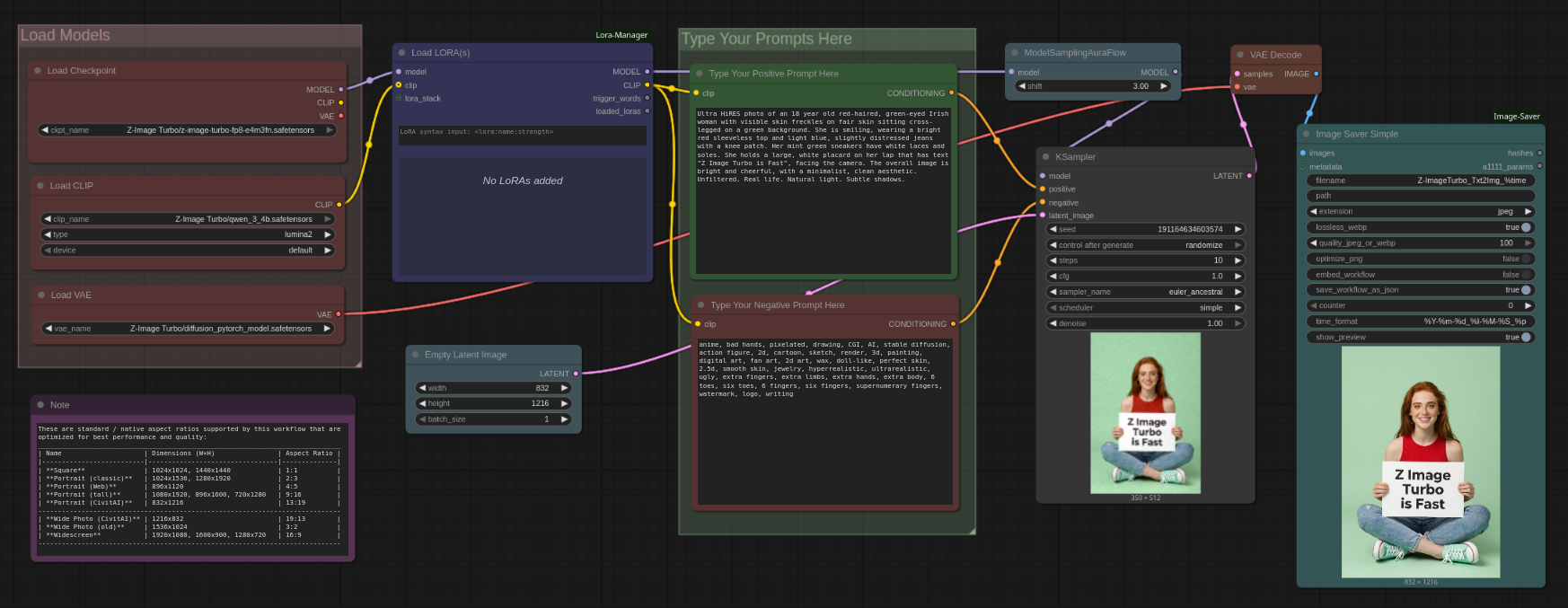
使用方法:
#1. 首先选择你想要的 Z-Image Turbo 模型并加载
#2. 从 LORA Manager 加载一个或多个匹配的 LORA 开始
#3. 输入你的提示词(正面与负面)
#4. 选择图像尺寸和生成数量(批次大小)
#5. 选择图像采样方法、CFG、步数等设置
#6. 最后点击运行按钮生成图像。完成。
如果知道如何正确禁用 LORA 节点并绕过它,此工作流同样可用。若不确定,可直接不使用任何 LORA,使用默认设置运行即可。
要使用此工作流,你需要登录 Hugging Face 并从那里下载必要文件(我还在归档中包含了一个文本文件,其中包含本工作流文件,你还能找到更多关于我其他工作流所需下载资源的链接)—
所需模型
=========================================================================================================================
Z-Image Turbo 检查点下载链接
https://huggingface.co/T5B/Z-Image-Turbo-FP8/resolve/main/z-image-turbo-fp8-e4m3fn.safetensors
Z-Image Turbo 编码器下载链接
Flux VAE 下载链接(注意:Z-Image Turbo 使用标准 Flux VAE,若你已有,可直接复用)
https://huggingface.co/Comfy-Org/z_image_turbo/resolve/main/split_files/vae/ae.safetensors
% 本工作流示例中使用的 LORA(你可以使用以下或其它 LORA,或不使用任何 LORA)
暂无,但一旦找到适合 Z-Image Turbo 的优质 LORA,我会立即更新本节。









