Comfy Workflows
세부 정보
파일 다운로드
모델 설명
🚀 ComfyUI로 당신의 예술을 한 단계 높이세요 🎨
안녕하세요, Civitai 커뮤니티 여러분!
최근에 Automatic1111에서 ComfyUI로 전환한 후, 처음에는 약간 혼란스럽고 어려웠습니다. 하지만 시간을 들여 익히고 나니, ComfyUI가 훨씬 더 유연하고 강력하다는 것을 느꼈습니다! 이미지 생성의 다양한 측면에 대한 더 나은 제어를 제공하여 창작물을 실험하고 세밀하게 조정할 수 있는 자유를 줍니다.
초보자 친화적인 가이드로, 텍스트에서 이미지 생성(Text2Img), 인페인팅(Inpainting), 이미지에서 이미지 생성(Img2Img), 심지어 LoRA 학습까지 시작하는 데 도움이 되는 몇 가지 ComfyUI 워크플로우를 공유하고자 합니다. 이 워크플로우는 초보자도 쉽게 이해할 수 있도록 설계되었으며, 빠르게 뛰어난 예술 작품을 만들 수 있도록 도와줄 것입니다!
이것은 제가 처음 만든 워크스페이스입니다. 모든 것이 잘 작동하기를 바라며, 문제가 생기면 꼭 알려주세요. ComfyUI를 더 깊이 사용하게 되면, 더 나은 워크플로우도 추가로 업로드할 예정입니다.
🚀 시작을 돕는 워크플로우:
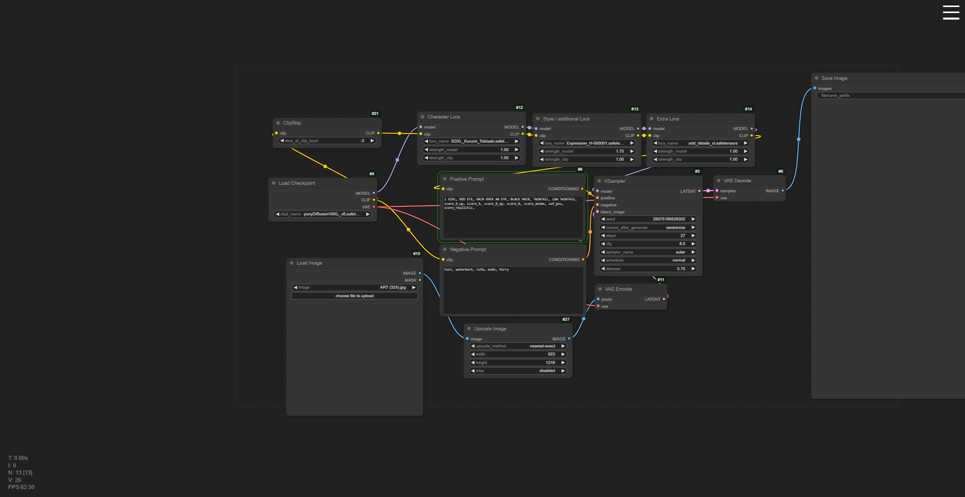
1. Text2Img 워크플로우
- 간단하고 정제된 워크플로우를 통해 텍스트 프롬프트에서 놀라운 이미지를 생성하세요.
- 프롬프트 세부 사항, 샘플링 방식 및 모델 선택을 모두 제어하여 정밀한 생성이 가능합니다.
2. Inpaint 워크플로우
- 이미지의 특정 부분을 수정하거나 수선하는 데 완벽합니다.
- 타겟 영역에만 수정을 가할 수 있는 마스킹 기능이 포함되어 있어 나머지 이미지는 그대로 유지됩니다.
3. Img2Img 워크플로우
- 사용자의 맞춤 설정을 통해 기존 이미지를 완전히 새로운 작품으로 변환하세요.
- 원본 이미지의 요소를 유지하면서 스타일, 구성 등을 자유롭게 실험해보세요.
4. LoRA 트레이너
- LoRA를 사용하여 개인화된 예술 스타일을 위한 자체 모델을 학습하고 세밀하게 조정하세요.
- 모델 학습을 시도해보고 싶지만 설정을 간소화하고 싶은 사용자를 위한 기능입니다.
🌟 왜 ComfyUI가 더 낫다고 생각하는가?
- 유연성: Automatic1111과 달리, ComfyUI는 이미지 생성 과정의 각 단계에 대해 더 세밀한 제어를 제공합니다.
- 모듈성: 모듈화된 노드 기반 인터페이스를 통해 자신의 필요에 맞는 워크플로우를 구축할 수 있습니다.
- 맞춤화: 워크플로우의 구성 요소를 쉽게 교체하고 수정하여 최대한의 창의성을 발휘할 수 있습니다.
초보자 팁: 실험을 두려워하지 마세요! ComfyUI는 처음에는 복잡해 보일 수 있지만, 익숙해지면 정말 강력한 도구가 됩니다. 간단한 것부터 시작해 이 워크플로우를 따라하고, 자신이 더 자신감을 가지면 설정을 조정해보세요.
생각을 알려주시고, 경험이나 개선 사항을 자유롭게 공유해주세요! 🙌

