Comfy Workflows
Details
Download Files
Model description
π Elevate Your Art with ComfyUI π¨
Hey Civitai Community!
After recently switching from Automatic1111 to ComfyUI, I initially found it a bit confusing and challenging. However, after spending some time getting familiar with it, I now find ComfyUI much more flexible and powerful! It offers better control over various aspects of image generation, giving you the freedom to experiment and fine-tune your creations.
As a beginner-friendly guide, Iβm excited to share a few of my ComfyUI workflows that can help you get started with Text2Img, Inpainting, Img2Img, and even LoRA Training. These workflows are designed to be easy to understand for anyone who is just starting, and they should help you dive into creating amazing art as quickly as possible!
These are My First Workspace Hopefully Everything is Working Fine, Do let me Know If you get Any Problem. As i Proceed More in Comfyui Maybe i Might Upload More Better Workflows.
π Workflows to Help You Get Started:
1. Text2Img Workflow
- Create stunning images from text prompts with a simple, streamlined workflow.
- Control over prompt details, sampling methods, and model selection for precision generation.
2. Inpaint Workflow
- Perfect for modifying or fixing specific parts of an image.
- Includes masking features for targeted edits, keeping the rest of the image intact.
3. Img2Img Workflow
- Transform existing images into entirely new creations, using your own custom settings.
- Play with styles, compositions, and more while keeping elements of the original image.
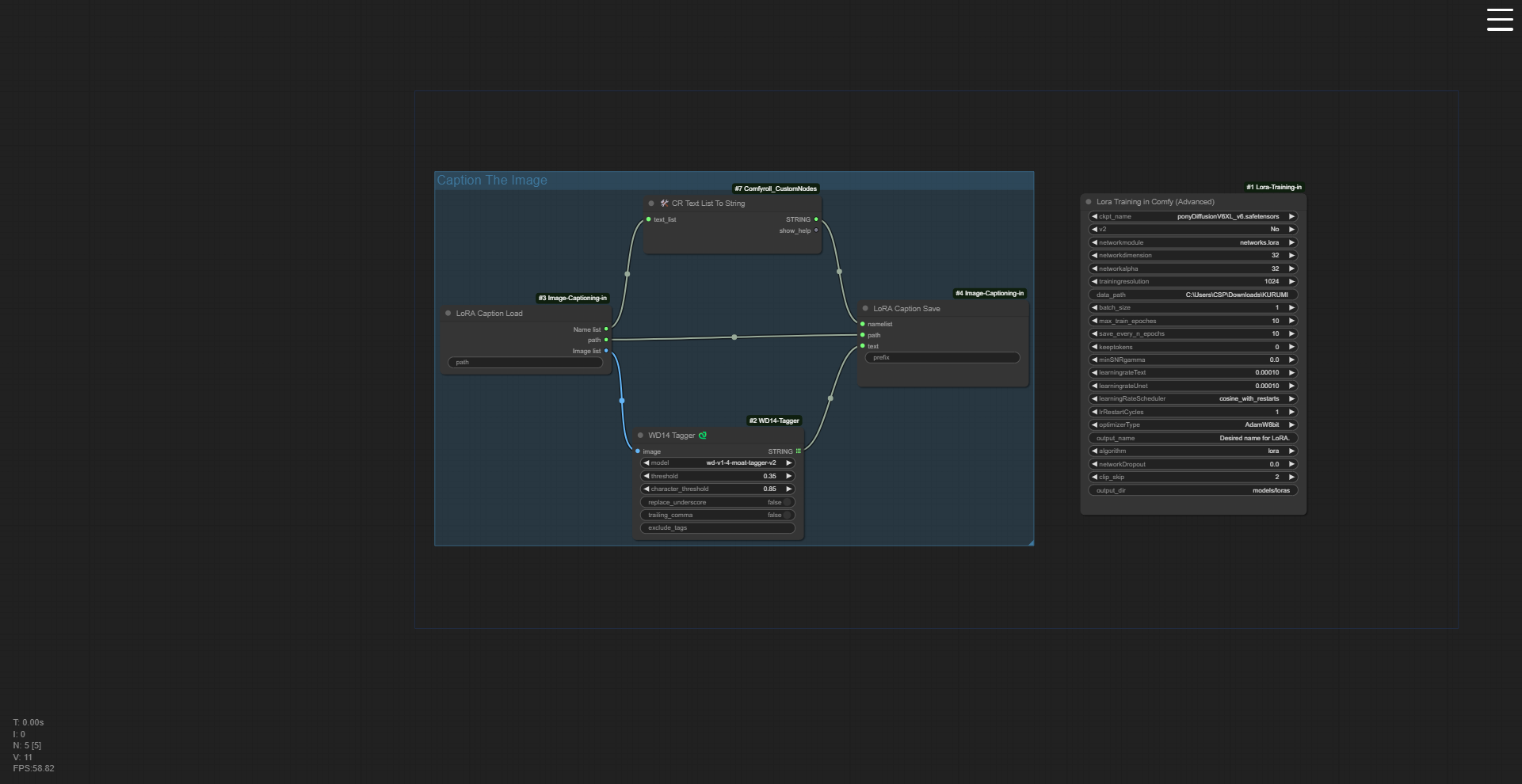
4. LoRA Trainer
- Train & fine-tune your own models using LoRA for personalized art styles.
- Aimed at users who want to experiment with model training but with simplified settings
π Why I Think ComfyUI is Better:
- Flexibility: Unlike Automatic1111, ComfyUI offers more granular control over each part of the image generation process.
- Modularity: The modular node-based interface allows you to build workflows tailored to your needs.
- Customization: You can easily switch out and modify components of your workflow for maximum creativity.
Tip for Beginners: Donβt be afraid to experiment! ComfyUI might seem overwhelming at first, but once you get the hang of it, it becomes an incredibly powerful tool. Start simple, follow these workflows, and tweak settings as you grow more confident.
Let me know what you think, and feel free to share your experiences or improvements! π

