FLUX-Advanced-Img2Img workflow. Rectified flow Inversion [RF inversion] [Ref2Img] - V2
詳細
ファイルをダウンロード
このバージョンについて
モデル説明
これは、Googleのリクティファイド・フロー・インバージョンに基づくComfyUI用の高度なImg2Imgワークフローです。このワークフローでは、手動でのインペイントやControlNetを使用せずに、プロンプトのみで画像の変更、スタイル転送、インペイント、顔交換などを行えます。
簡潔に言うと、基本的なImg2Imgワークフローでは、入力画像を送信→それをランダムなノイズに変換→サンプラーに送って出力画像を得ますが、このワークフローでは、設定に応じて入力画像から得られるノイズの種類を制御できます。たとえば、画像の一部(インペイント)を変更するか、または画像のスタイル(IP-Adapter)を転送することが可能です。
このワークフローの流れは以下の通りです:入力画像 → 「テキスト的注意マスク」(=img2noiseアンサンプラへのプロンプト入力)を追加して画像をノイズにアンサンプル(プロンプトがなくても十分に動作しますが、どの部分をノイズ化(デノイズ)したいかを指定できます)→ アンサンプラから得たノイズをサンプラーに送信し、変更された出力画像を得る。
言い換えれば、これは基本的なImg2Imgワークフローに、「より制御されたノイズ」を生成する追加の「アンサンプリング」ステップが加わったものです。[入力画像→アンサンプラ(オプションでプロンプト指定)→サンプラ(標準プロンプト使用)→出力画像]
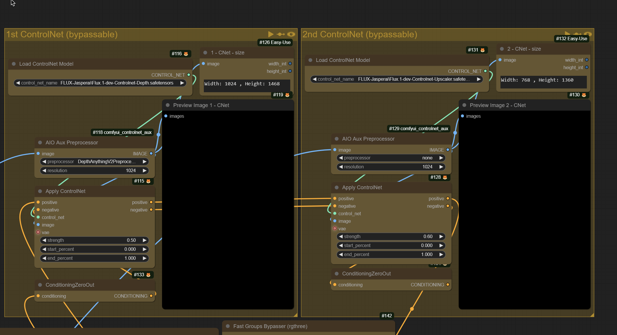
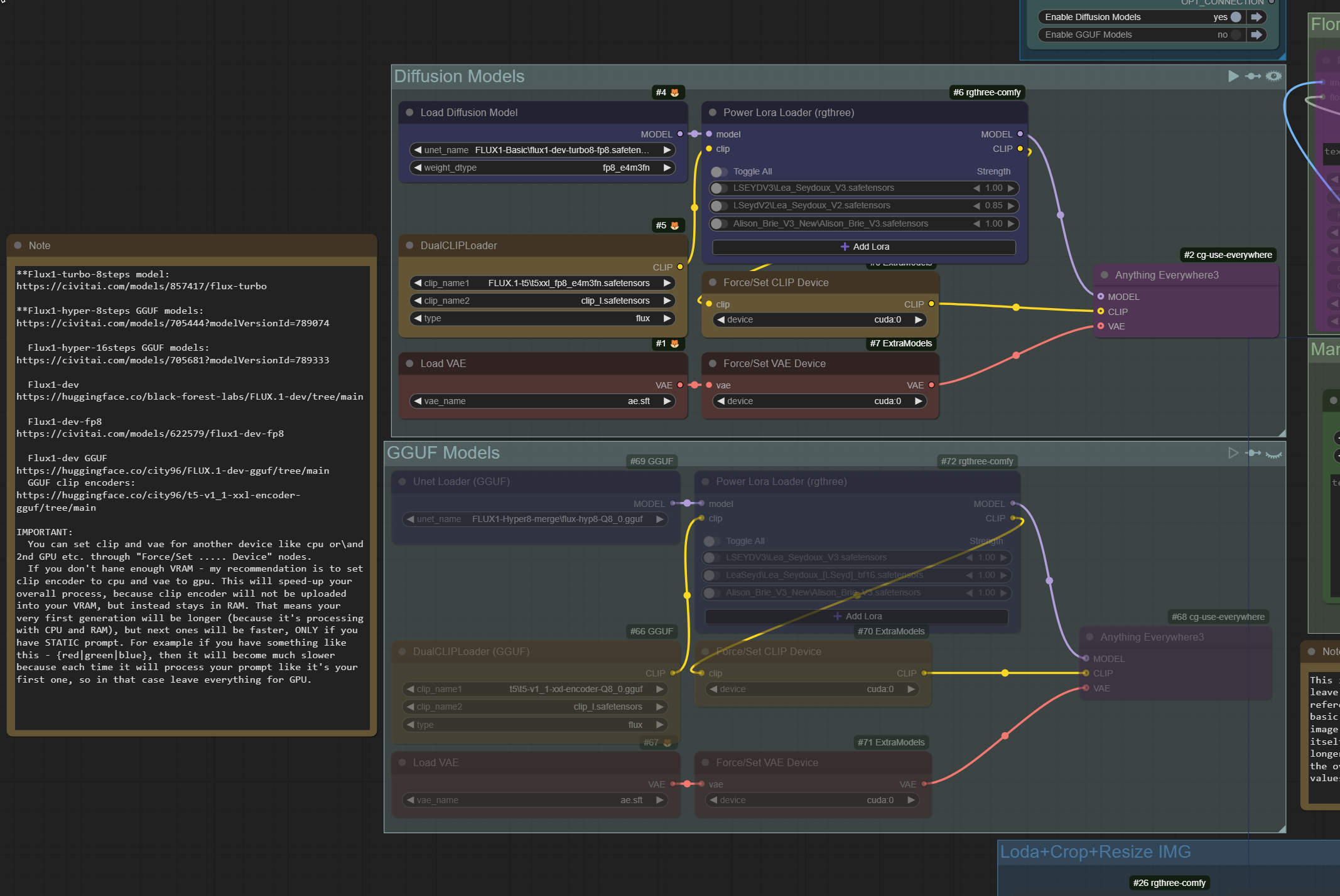
HyperやTurboを統合したモデル、またはFluxのLoRAを使用することを推奨します。これにより、28×2ステップではなく、12×2ステップで同程度の質を得ることができます。
GitHub - logtd/ComfyUI-Fluxtapoz: ComfyUI用Flux画像並列配置ノード
YouTubeから参照可能なコンテンツ:
(1) Turbo搭載アンサンプラとFlux.1による数秒でのインペイント - ComfyUI! - YouTube
(1) Google RFインバージョン:プロンプトによる画像編集! - YouTube
その他の詳細な手順はワークフロー内に記載されています。















