FLUX.1 SmartUpscaler-[2Pass Upscaler]. ControlNet + SD UPscale
详情
下载文件
关于此版本
模型描述
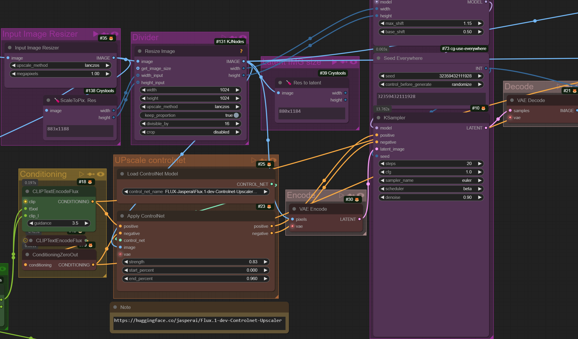
本工作流专为使用FLUX.1模型修复、放大和色彩校正低分辨率的写实图像与肖像(包括模糊与非模糊图像)而设计,可输出400万像素以上的图像。
重要使用说明:
jasperai/Flux.1-dev-Controlnet-Upscaler · Hugging Face
默认情况下,您加载的任何图像(即使为256x256)都会被调整至100万像素,这是FLUX.1模型的基础分辨率。此设置可在“Image Input Resizer”节点中更改。之后,此调整后的图像将由“Ultimate SD Upscale”节点中设定的放大倍数进一步放大。
提示词非必需,但在结果不稳定时,提示词和去噪值可能有所帮助。
您仍可使用“Image Upscale_by = 1”值,此时放大器将作为图像精修器使用。
对于名人图像或角色,建议使用专为名人/角色设计的LoRA,以保留准确的面部特征。
您也可以将此工作流作为AI应用尝试:
https://www.seaart.ai/workFlowAppDetail/cti9f9le878c73dh27ig











