Flux easy multi controlnet selector workflow for ComfyUI
詳細
ファイルをダウンロード
このバージョンについて
モデル説明
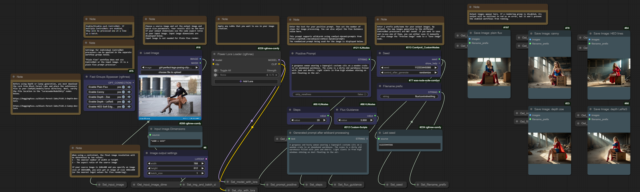
このワークフローは、複数のControlNetプロセッサに共通の設定を素早く簡単に適用できるように設計されています。プロンプト、ステップ数、画像サイズなどの共通入力パラメータは、すべて1つの領域でシンプルなワークフローとして一括して設定されます。これらの設定は、必要なControlNetプロセッサをオン/オフして自由に組み合わせることで、1つまたは複数の異なるControlNetプロセッサに適用できます。
このワークフローには、画像生成プロセスに最大3つのLoRAを簡単に追加するオプションも含まれており、付属のノートに記載された方法でさらに拡張可能です。
対応するControlNetフローは以下の通りです:
Depth (Zoe)
Depth (LeReS)
Canny
HED Soft Edge Lines
このワークフローでは、ノードの接続線ではなく、SetNodeとGetNodeを多用してメモリ内の設定を通じて情報を移動しています。4つのControlNetプロセッサを画面に表示するだけでも、ノード接続線が非常にごちゃごちゃしていたため、これにより大幅に整理されています。
さらに、データを接続線ではなく変数経由で移動させるため、プロセッサグループ全体をコピー&ペーストして独自のものを追加するのが簡単です。多数の接続線を手動で引く必要はなく、新しいControlNetプロセッサ用に専用ノードを差し替えるだけで実行できます。
情報を誰でもわかりやすく追跡できるよう、Set/Getノードには明確な名前と表示を施しました。ワークスペース上部に配置された一連の注釈が、ワークフローの実行方法をユーザーにガイドします。
使用方法
このワークフローで使用するノードの不足分は、ComfyUI Managerで確認してください。FluxとControlNetを初めて利用する場合、Hugging Faceからいくつかのモデルをダウンロードする必要があります。本ワークフローで使用されているモデルは以下の通りです:
https://huggingface.co/XLabs-AI/flux-controlnet-depth-v3
https://huggingface.co/XLabs-AI/flux-controlnet-canny-v3
https://huggingface.co/XLabs-AI/flux-controlnet-hed-v3
XLabsが提供するこれらのモデルの実行ガイドに従えば、プロセスに必要なその他のリソースのダウンロードリンクをすべて確認できます。





