Simple Flux Kontext GGUF workflow 4gb VRAM Realistic Cinematic 2Pass + Lora
Details
Download Files
Model description
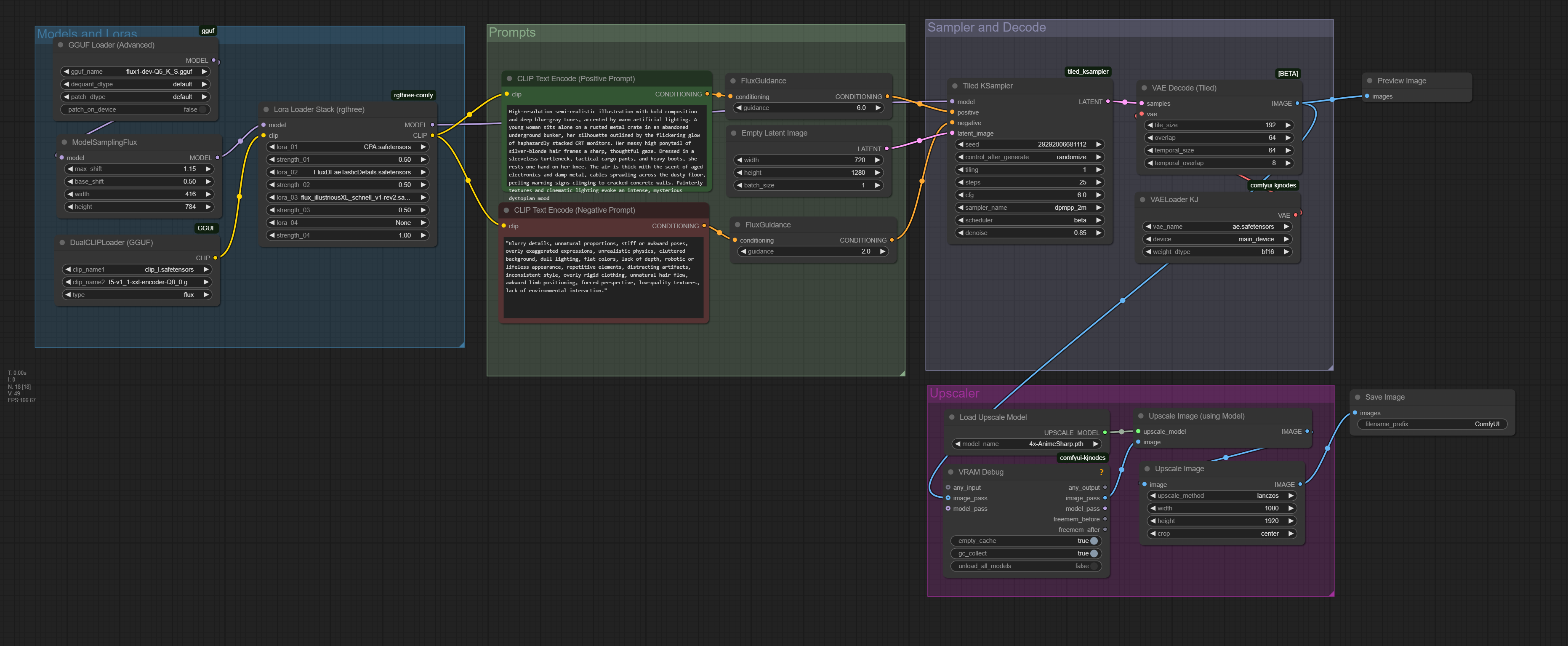
Hi! This is a simple workflow to create realistic images using Flux Dev, Schnell, Kontext or other models with only a laptop and 4GB VRAM.
The Workflow uses GGUF files , uses two samplers and torch teacache etc for speed.
In only 30 steps im getting semi realistic images with
🎥 Video Explainer:
📦 DOWNLOAD SECTION
Only MODELS (not VAE or CLIP)
VAE
CLIP
https://huggingface.co/city96/t5-v1_1-xxl-encoder-gguf/tree/main
https://huggingface.co/comfyanonymous/flux_text_encoders/blob/main/clip_l.safetensors
📖 Download Overview
Flux Kontext = Higher quality, Image editing
Flux Dev = Higher quality
Flux Schnell = Faster, needs fewer steps to create usable images
PixelWave = Merged checkpoint for better realism
⚙️ Quantization
-q8→ Highest quality, most VRAM used-q5→ Least quality loss, most performance gainedBelow
-q5→ Less VRAM usage, lower quality
CLIP
fp16→ Better textual understanding, more VRAM usedfp8→ Less textual understanding, less VRAM usedscaled→ less
🔗 Helpful Sources:
If you have any questions, leave a comment and I will try to help :)


