Workflow for Beginners | illustrious XL | Multi-Lora with ControlNet
詳細
ファイルをダウンロード
このバージョンについて
モデル説明
新しいバージョンは、すべての場所で使用するノードを除外した同じ内容です
新規ユーザー:このバージョンをご使用ください
初心者向けワークフロー
ComfyUIへの新規ユーザー、または以前のStable Diffusionバージョンからアップグレードするユーザー向けの、プラグアンドプレイワークフロー。または、ご自身のフローが上手く動作しない場合に、他の人のノード設定を参考にしたい場合にもご利用ください。
Managerから不足しているノードをダウンロードし、すべてのノードが揃うまでリフレッシュしてください。
各セクションには、ノードや設定に関する役立つ注記が含まれています。
以下、推奨するいくつかのダウンロード(これらはIllustrious XL専用です):
Lazy Embeddings for ALL
私はlazypos、lazyneg、lazyhandを使用しています
これらは ComfyUI>models>embeddings に配置してくださいControlNet models for illustriousXL
お好みのものをご使用ください
私は大抵、Canny/Lineart/Depth のみが必要です
これらは ComfyUI>models>controlnet に配置してくださいOpenPoseXL2モデル
これはSDXL用ですが、私が見つけたどのILバージョンよりも優れた結果を出しますRefiner/Upscalerモデル
私は4x_NMKD-Siax_200kを好んで使用しています。これは完全に個人の好みですが、アップスケーラーを利用するにはモデルが必要です。
pthファイルをダウンロードし、ComfyUI>models>upscale_models に配置してくださいVAE
VAEをダウンロードしてください。Illustriousを使用している場合、Illustrious専用のVAEであることを確認してください。画像が薄く褪せたように見える場合、おそらくVAEが設定されていません。
基本的なフロー
Checkpoint + Multi-Loraローダー
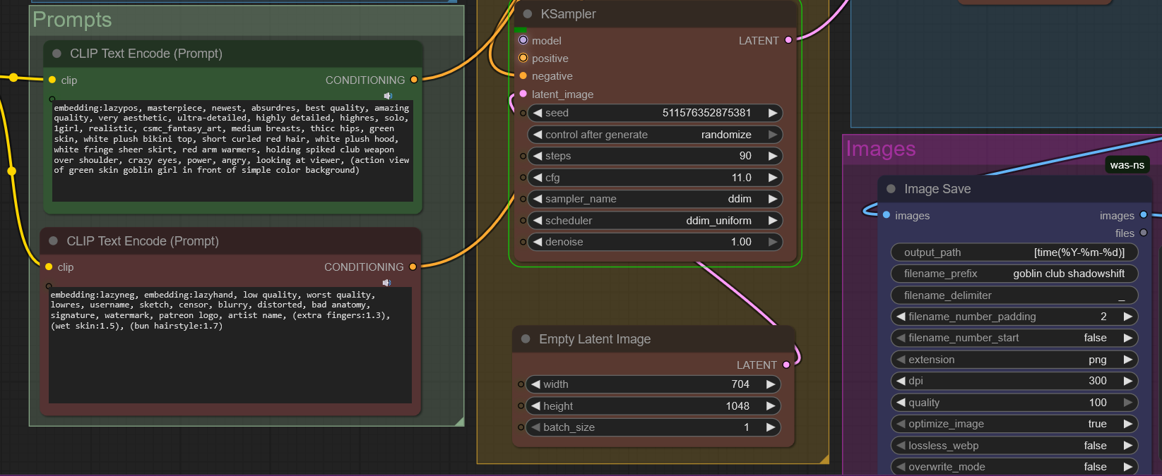
プロンプト
Breakdown付きControlNet
画像を読み込み、OpenPose/Canny/Lineartを生成し、生成プロセスに挿入します
簡単に無効化またはスキップできますKSampler(出力設定)
Refiner/Upscaler 1.5x
画像保存+プレビュー
通常、ComfyUIは画像を実際に保存せず、一時的に格納します。これにより修正され、画像はoutputフォルダーに保存されるようになります。まるで昔のSD 1.5時代のように。
インペインティングや精密な修正が必要な場合は、Civitaiにそのようなワークフローが多数あります。
IllustriousXLやComfyUIに初めて触れる場合、このワークフローが役立つでしょう。AIアートに初めて触れる方で、数か月前の無関係なチュートリアルを見たばかりの方にも役立つでしょう。
これは子供の頃から夢見たことです。言葉を入力すれば、コンピューターがその想像を現実にしてくれる!私はこの夢を30年間待ち続け、今はインターネットが「AIを使うな」と言っている。私は十分に待った。あなたもそうでしょう。これを手に取り、何かを作り出してください。あなたを止めているのは、あなたの想像力だけです。







