Wan 2.2 ComfyUI workflow for Wan 2.1 LoRAs
详情
下载文件
关于此版本
模型描述
我开始写一篇文章,讲述如何在新的Wan 2.2工作流中最佳地使用旧的Wan 2.1 LoRAs,但每次我写一点内容,都会变得过于复杂,几乎无法阅读。最终,我决定“展示”比“解释”更简单,于是制作了这个工作流。这个工作流的初稿已作为我日常创作Wan视频的主要工具一段时间,已被证明是有效的。
1.2 更新:版本1.2已发布。这是一个非常小的错误修复版本,替换了旧工作流中的一个LogicUtils节点。部分用户反映因某些原因无法安装LogicUtils自定义节点包,因此我将其替换为一个功能相似的节点。此更新应能解决该安装问题。
更新:我已发布此工作流的1.1版本。它基本与原版相同,但增加了关于Wan 2.2视频创作的额外说明,以及一个用于长视频生成的可选新功能。更多详情请参见本页右侧的版本说明。
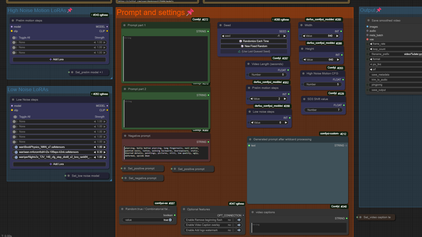
此工作流是经过大量实验后得出的结果,旨在在Wan 2.2工作流中运行Wan 2.1 LoRAs,以实现最佳效果和精确度。旧版LoRAs在Wan 2.2的“低噪声”模型中表现最佳,该模型最接近旧版Wan 2.1模型。然而,要实现Wan 2.2视频在动作增强、镜头控制和提示遵循方面相较Wan 2.1的重大提升,则必须使用“高噪声”模型。本工作流正是在这两种相互竞争的需求之间取得折衷,融合了两者的优点:既保留了Wan 2.2的所有优势,又能高精度地维持Wan 2.1 LoRAs的视觉风格,尤其是角色和服装模型的外观。
本工作流专为在Civitai上的darkroast175696创建的Wan 2.1模型进行了优化,但也适用于其他任何Wan 2.1模型。
如果你的视频完全不使用LoRAs,或仅使用Wan 2.2 LoRAs,我建议采用三阶段工作流:先使用无LoRAs、无加速的两步开场,再接6至10步由闪电增强的高噪声与低噪声阶段(各3至5步)。
本工作流包含了我发布的所有Wan模型的推荐设置。这些设置未必适用于你制作的每一个视频,但可作为良好的起点,供你后续调整。此外还支持以下可选功能:
- 平滑/帧插值
- 用于通配符和随机生成的动态提示
- 在最终视频输出上叠加字幕文本
- 在最终视频输出上添加水印图像
希望你能有效利用此工作流,创作出大量精彩视频与我们分享。


